Grafana Notification Channels: A Complete Guide

N.Ravtech 78 views
Grafana Notification Channels: A Complete Guide

Grafana Notification Channels: A Complete Guide

Hey everyone! Today, we’re diving deep into something super important for any serious Grafana user: Grafana notification channels . If you’ve been using Grafana to monitor your systems, you know how crucial it is to be alerted when things go sideways. That’s where notification channels come in, and guys, they are an absolute game-changer. We’re going to break down exactly what they are, why you absolutely need them, and how to set them up like a pro. Stick around, because this is going to make your monitoring life so much easier!

What Exactly Are Grafana Notification Channels?

So, what are Grafana notification channels all about? Simply put, they are the pathways through which Grafana sends alerts to you or your team when a specific condition is met. Think of them as the messengers that carry urgent news from your dashboards to the people who need to know. Without these channels, Grafana could detect an issue, but you’d be left in the dark, potentially missing critical alerts that could impact your services. These channels are configured within Grafana and can be set up to send notifications through various means – email, Slack, PagerDuty, OpsGenie, and many more. The beauty of it is that you can customize these channels to suit your workflow and your team’s communication preferences. We’re talking about getting real-time updates directly to where you already are, whether that’s your inbox, your team’s chat, or your on-call system. This immediacy is key to effective incident response, reducing downtime and ensuring your systems are always running smoothly. It’s not just about knowing that something is wrong, but knowing immediately and where to look for more details. The integration capabilities mean that the alert message itself can contain a wealth of information, like links back to the specific Grafana dashboard that triggered the alert, or even snapshots of the graph at the time of the alert. This context is invaluable when trying to diagnose and resolve issues quickly. So, when we talk about notification channels, we’re really talking about the lifeline of your Grafana alerting system , ensuring that no critical event goes unnoticed. It’s about moving from reactive problem-solving to a more proactive stance, where you’re informed and prepared to act before minor issues escalate into major outages. The flexibility here is astounding; you can create multiple channels for different types of alerts or for different teams, ensuring the right people get the right information at the right time. This granular control is what makes Grafana alerting so powerful and indispensable for modern infrastructure management.

Why Are Grafana Notification Channels So Important?

Alright, guys, let’s get real. Why should you care about Grafana notification channels ? It boils down to a few critical points that can seriously impact your operations. First off, timely alerts . Imagine a critical service goes down, and you don’t find out for an hour because you weren’t actively watching Grafana. That’s an hour of lost revenue, unhappy customers, and potentially a major headache for your team. Notification channels ensure that alerts are sent immediately when a condition is breached. This is huge! It means you can jump on issues as soon as they arise, minimizing downtime and its associated costs. Secondly, improved incident response . When an alert fires, you need to know what’s happening and who’s responsible. With well-configured notification channels, you can route alerts to specific teams or individuals, or even integrate with incident management tools like PagerDuty. This streamlines your response process, ensuring the right people are notified and can take action quickly. Think about it: a PagerDuty alert goes off, and the on-call engineer gets notified immediately. They can then check the details provided in the alert – often including a link back to the Grafana dashboard – and start troubleshooting right away. This speed and clarity are invaluable. Thirdly, better collaboration and communication . Notification channels can be set up to send alerts to team chat rooms like Slack or Microsoft Teams. This keeps everyone in the loop, fostering a collaborative environment where issues can be discussed and resolved efficiently. It’s like having a dedicated channel for all your critical system updates, ensuring that no one misses out on important information. Finally, customization and flexibility . Grafana allows you to define complex alert rules and then choose which notification channels those alerts should be sent to. You can have different channels for different severities of alerts, or for different environments (production vs. staging). This level of control means you’re not drowning in unnecessary notifications, but you’re also not missing the critical ones. It’s all about getting the right information to the right people at the right time. In essence, Grafana notification channels are the unsung heroes of effective monitoring. They transform Grafana from a powerful visualization tool into a proactive alerting system that keeps your services healthy and your users happy. Ignoring them is like having a security system that doesn’t actually call the police when a burglar breaks in – it just doesn’t make sense! They are the bridge between detecting a problem and actually solving it, making them absolutely indispensable for anyone serious about maintaining reliable systems. The peace of mind that comes from knowing you’ll be alerted to critical issues promptly is immeasurable, allowing you to focus on innovation and growth rather than constantly firefighting.

Setting Up Your First Grafana Notification Channel

Alright, let’s get our hands dirty and set up your Grafana notification channel . It’s actually pretty straightforward, and once you’ve done it a few times, you’ll be a whiz. We’ll walk through a common example, like setting up a Slack notification channel, but the principles are the same for most other integrations. First things first, you need to have your Grafana instance up and running, and ideally, you’ll have some alerts already defined or ready to be defined. Navigate to the Alerting section in your Grafana menu. You’ll typically find this on the left-hand side. Within the Alerting section, look for Notification channels (or sometimes labeled as ‘Contact points’ in newer versions of Grafana). Click on ‘Add channel’ or a similar button. Now, you’ll see a form to fill out. You’ll need to give your channel a Name – make it descriptive, like ‘Slack - Production Alerts’ or ‘Email - Critical Issues’. The Type is crucial; this is where you select the service you want to send notifications to. For our example, you’d choose ‘Slack’. After selecting the type, the form will dynamically update to show fields specific to that service. For Slack, you’ll typically need a Webhook URL . This is something you’ll generate within your Slack workspace. Go to your Slack app directory, search for ‘Incoming WebHooks’, and configure a new webhook, selecting the channel where you want Grafana alerts to appear. Copy the generated URL – this is sensitive information, so treat it like a password! Paste this URL into the ‘Webhook URL’ field in Grafana. You might also see options for customising the message format, but often the defaults are pretty good to start with. For other notification channels, like email, you’ll need to provide SMTP server details, and for PagerDuty, you’ll need an API key. The key takeaway is that Grafana provides the interface, and you provide the connection details for the external service. Once you’ve filled in the necessary details, hit ‘Test’ to make sure Grafana can successfully send a message to your chosen channel. This is a vital step to confirm your configuration is correct. If the test fails, double-check your credentials, webhook URL, or server settings. After a successful test, save your channel. Congratulations, you’ve just set up your first Grafana notification channel! Now you can go back to your alert rules and associate this new channel with them, ensuring that when your alerts trigger, the notifications flow right where you want them to go. It’s that simple, and the impact it has on your ability to manage your systems is profound. Remember, the more descriptive you are with naming and the more thorough you are with testing, the smoother your alerting will be. This is the gateway to transforming your Grafana setup from a passive monitoring tool into an active, responsive system that protects your services 24 7 .

Exploring Different Types of Notification Channels

Grafana doesn’t just limit you to one or two ways to get alerted, guys. The platform supports a wide array of Grafana notification channels , catering to virtually every workflow and team structure. Understanding these options will help you build a robust and effective alerting system. Let’s explore some of the most common and useful ones. Email is the classic. It’s straightforward and widely understood. You configure your SMTP server settings in Grafana, and then you can set up email notification channels to send alerts to specific recipients or distribution lists. This is great for general notifications or for teams that primarily rely on email. However, for critical alerts, the delay in checking email or the potential for emails to get lost in spam can be a drawback. Slack and Microsoft Teams are incredibly popular for modern teams. Integrating with these chat platforms means alerts land directly in your team’s communication hub. This fosters immediate visibility and allows for quick discussions and collaborative troubleshooting right within the chat channel. The ability to include rich message formatting, links to dashboards, and even screenshots makes these integrations exceptionally powerful for incident response. PagerDuty , OpsGenie , and VictorOps are dedicated incident management platforms. If you’re running critical services, you’ll likely be using one of these. Setting up a Grafana notification channel for PagerDuty, for instance, ensures that critical alerts trigger on-call rotations, send SMS messages, or initiate phone calls if necessary. This is crucial for ensuring that someone is always responsible and available to address high-priority issues, minimizing Mean Time To Acknowledge (MTTA) and Mean Time To Resolve (MTTR). Webhook channels are incredibly versatile. They allow Grafana to send an HTTP POST request to any URL you specify. This opens up a world of possibilities. You can integrate with custom applications, trigger automated remediation scripts, send alerts to other monitoring systems, or even integrate with services like Zapier to connect Grafana to hundreds of other applications. This is where the real power of customization shines through. Discord , Telegram , and Twilio (for SMS) are also often supported, either natively or through community plugins. These offer alternative communication channels that might be better suited for specific teams or use cases. For example, a development team might prefer Discord, while a geographically distributed team might find Telegram useful. The key is to choose the channels that best fit your team’s existing workflows and communication habits. When setting up, always consider the criticality of the alert. High-priority alerts should ideally go to a dedicated incident management tool or a highly monitored chat channel. Less critical alerts might be fine as emails or posts to a general team channel. Customizing the message content is also a big deal. Grafana allows you to use templating to include dynamic information in your alert messages – things like the alert name, the value that triggered the alert, the severity, and crucially, a link back to the specific dashboard panel. This context is absolutely vital for quick diagnosis. So, don’t just stick to the defaults; explore how you can make your alert messages more informative and actionable. By leveraging the diverse range of Grafana notification channels, you can create a tailored alerting strategy that keeps the right people informed at the right time, ensuring your systems remain healthy and resilient.

Best Practices for Using Grafana Notification Channels

Now that you know how to set up Grafana notification channels and the variety available, let’s talk about making them work for you, not against you. Following some best practices will prevent alert fatigue and ensure your team is actually responding to what matters. First and foremost, don’t notify on everything . This is probably the biggest pitfall people fall into. You set up alerts for every minor blip, and soon your Slack channel is flooded, or your inbox is overflowing. People start ignoring alerts because most of them aren’t urgent. Define your alert rules carefully based on actual impact. Is a 5-minute spike in latency critical, or is it just noise? Focus on alerting on symptoms that indicate a real problem for your users or your business. Use severity levels effectively. Grafana often allows you to categorize alerts (e.g., critical, warning, informational). Use these levels to route alerts to different channels or to different audiences. Critical alerts might go straight to PagerDuty and an emergency Slack channel, while warning alerts might just go to a general team channel for awareness. Keep alert messages clear and concise, but informative . As we mentioned, Grafana’s templating is powerful. Use it to include the alert name, the problematic value, the threshold, and a direct link to the relevant Grafana dashboard or panel. This context is crucial for rapid diagnosis. Avoid jargon where possible, and ensure the message clearly states the problem and its potential impact. Regularly review and tune your alerts and channels . The system landscape changes, your application evolves, and so should your alerting. Periodically review your alert rules: are they still relevant? Are they firing too often or not often enough? Are your notification channels still the best place for those alerts? Set a cadence, perhaps quarterly, to audit your alerting setup. Use dedicated channels for different purposes . Don’t mix critical production alerts with informational alerts for a development environment in the same channel. Create specific channels for specific teams, environments, or severities. This compartmentalization helps ensure the right information reaches the right people without clutter. For example, have a #prod-alerts-critical channel and a separate #dev-alerts channel. Test your notification channels regularly . Don’t just set it and forget it. Periodically trigger a test alert to ensure that notifications are still being sent correctly and reaching their intended destinations. This is especially important after making changes to your Grafana instance or the integrated services. Integrate with your incident management tools . If you have PagerDuty, OpsGenie, or a similar system, ensure your critical Grafana alerts are routed there. This provides a structured workflow for managing incidents, including escalation policies and on-call scheduling. Consider alert grouping and silencing . Grafana offers features to group related alerts or temporarily silence alerts during planned maintenance windows. Utilize these to reduce noise and avoid unnecessary notifications when you’re already aware of an issue or are performing work that might trigger alerts. By implementing these best practices, you’ll transform your Grafana alerting from a potential source of noise into a highly effective, reliable system that genuinely enhances your operational visibility and responsiveness. It’s all about working smarter, not just harder, with your monitoring tools. Remember, the goal is actionable information, not just more data.

Advanced Grafana Notification Channel Configurations

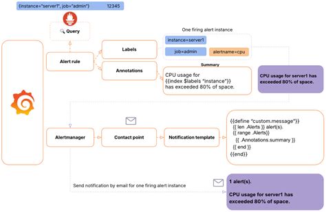
Okay, you’ve mastered the basics, and you’re ready to take your Grafana notification channel game to the next level. Grafana offers some powerful advanced configurations that can make your alerting even more sophisticated and tailored to your needs. Let’s dive in! One of the most impactful advanced features is alert templating and customization . Beyond just including basic information, you can leverage Go templating within your notification messages. This allows you to dynamically build detailed messages, include conditional logic, and even format data in specific ways. For example, you could create a template that lists all the metrics that breached their thresholds in a single alert, or that formats the duration of an alert in a human-readable format (e.g., ‘2 hours 15 minutes’ instead of just seconds). This level of detail can significantly speed up troubleshooting. Another powerful technique is using webhooks for complex integrations . While we touched on this, the advanced use of webhooks is immense. You can create custom scripts that receive alerts from Grafana and then perform complex actions. For instance, a webhook could trigger an auto-remediation script if a specific alert condition is met, or it could enrich the alert data by querying other systems before sending it to Slack or PagerDuty. This turns Grafana from a passive notifier into an active participant in your system’s self-healing capabilities. External Alert Managers are also a significant consideration for larger or more complex setups. Tools like Alertmanager (often used with Prometheus) can be integrated with Grafana. In this model, Grafana sends alerts to Alertmanager, which then handles deduplication, grouping, silencing, and routing to various notification channels. This offloads the complexity of routing and management from Grafana itself, allowing Grafana to focus on metric visualization and alerting rule definition, while Alertmanager specializes in alert management. This separation of concerns can lead to a more scalable and maintainable alerting infrastructure. Custom notification channel plugins are another avenue for advanced users. If Grafana doesn’t natively support a specific platform or requires a unique integration, you can develop your own notification channel plugin. This requires programming knowledge but offers ultimate flexibility. You could create a plugin to send alerts directly to a specific internal ticketing system, a custom IoT device, or any other platform. Fine-grained routing based on labels and annotations is also key. When defining alert rules, you can add labels and annotations. These can then be used within your notification channel configurations (especially when using external alert managers or complex webhook logic) to route alerts based on metadata. For instance, alerts with the label environment=production and service=database could be routed to a specific DBA team’s PagerDuty schedule, while alerts with environment=staging might go to a different Slack channel. This allows for highly sophisticated, context-aware routing. Finally, implementing robust silencing and inhibition strategies is crucial. Beyond basic silencing for maintenance, you can configure inhibition rules (e.g., if the network is down, don’t alert about individual service failures) or more complex silencing patterns. This requires careful planning but drastically reduces alert noise during widespread incidents. By exploring these advanced configurations, you can build an alerting system that is not only responsive but also intelligent, context-aware, and deeply integrated into your operational workflows. It’s about making your monitoring system work as hard and as smart as you do.

Conclusion: Mastering Grafana Alerts

So there you have it, guys! We’ve journeyed through the essential world of Grafana notification channels . We covered what they are, why they are absolutely critical for effective monitoring, how to set them up, the wide variety of options available, and even delved into some advanced configurations. Remember, a powerful dashboard is only half the battle; it’s the ability to be proactively alerted to issues that truly saves the day. By leveraging Grafana notification channels effectively, you transform your monitoring from a passive rearview mirror into an active, intelligent early warning system. Make sure you choose the right channels for your team, configure them with clear and actionable messages, and regularly review and refine your alerting strategy. Don’t let critical issues sneak up on you – empower your team with the timely information they need to keep your systems running smoothly. Happy alerting!